共计 1230 个字符,预计需要花费 4 分钟才能阅读完成。
1,合并local、local-lvm分区
# 删除local-lvm分区
root@pve:~# lvremove /dev/pve/data -y
Logical volume "data" successfully removed.
# 将剩余的空间扩展至local分区
root@pve:~# lvextend -rl +100%FREE /dev/pve/root
Size of logical volume pve/root changed from 96.00 GiB (24576 extents) to <944.87 GiB (241886 extents).
Logical volume pve/root successfully resized.
resize2fs 1.47.0 (5-Feb-2023)
Filesystem at /dev/mapper/pve-root is mounted on /; on-line resizing required
old_desc_blocks = 12, new_desc_blocks = 119
The filesystem on /dev/mapper/pve-root is now 247691264 (4k) blocks long.
2、删除local-lvm分区

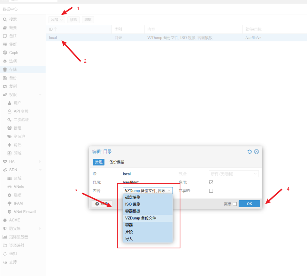
3、编辑local分区,把所有选项都勾选。

4、下载大佬开发的pvetools
项目地址 – pvetools:pvetools 能使用脚本就用脚本安装,否者下载zip
将zip解压,并传入pve中
#增加执行权限
chmod +x pvetools-master/pvetools*
#执行pvetools.sh
./pvetools-master/pvetools.sh

5、修改ceph源
报错信息

更新ceph分布式源
echo "deb https://mirrors.ustc.edu.cn/proxmox/debian/ceph-quincy bookworm no-subscription" > /etc/apt/sources.list.d/ceph.list
sed -i.bak "s#http://download.proxmox.com/debian#https://mirrors.ustc.edu.cn/proxmox/debian#g" /usr/share/perl5/PVE/CLI/pveceph.pm
修复https证书并更新软件源
apt update && apt-get install -y apt-transport-https ca-certificates --fix-missing
6、更新LXC容器仓库源
sed -i.bak "s#http://download.proxmox.com/images#https://mirrors.ustc.edu.cn/proxmox/images#g" /usr/share/perl5/PVE/APLInfo.pm
# 重启PVE核心守护进程,需手动刷新webui 页面
systemctl restart pvedaemon
正文完